Wyse Mate
Concept
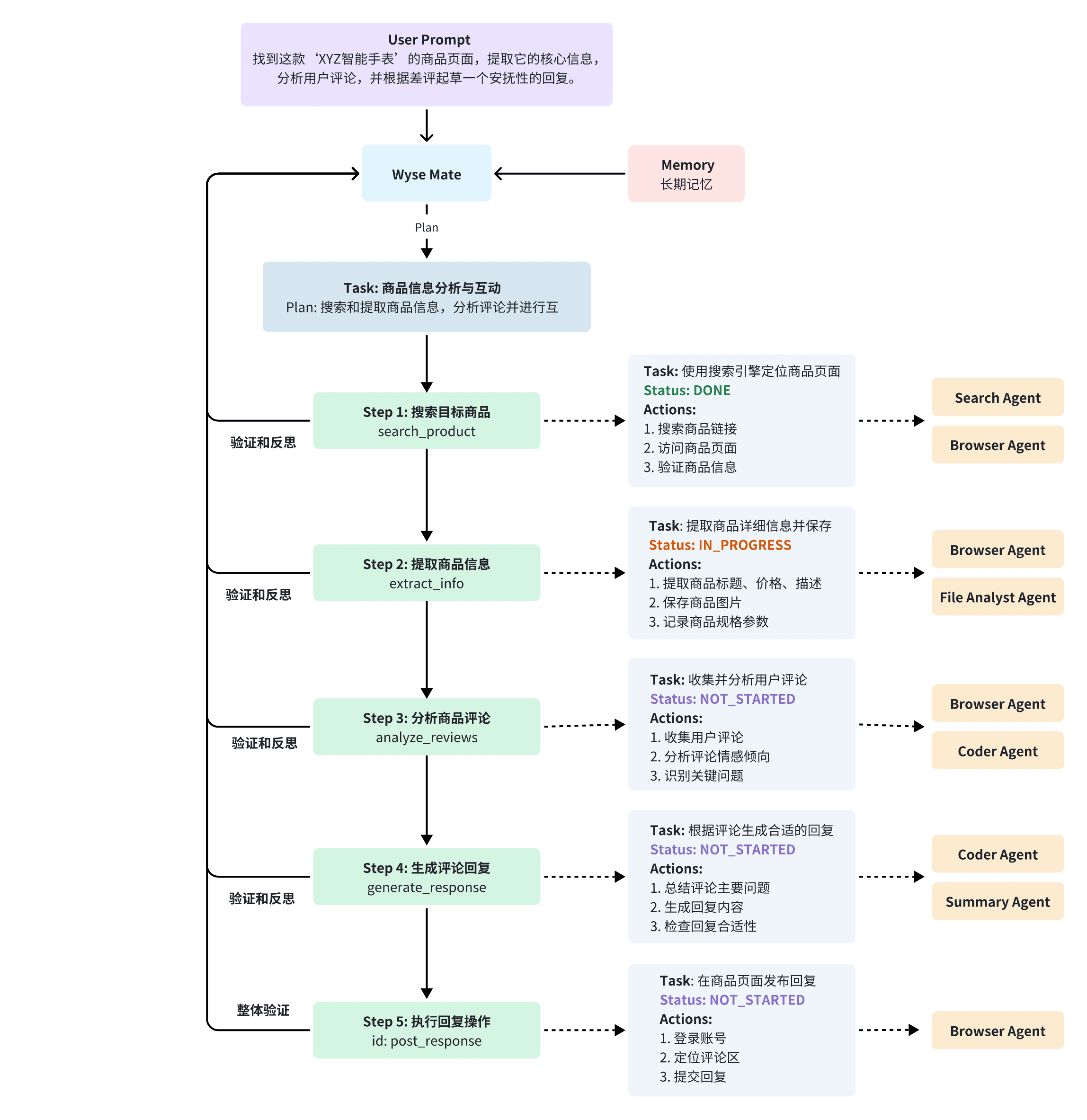
Wyse Mate Team - your AI smart task orchestration assistant!
π It makes complex tasks simple through three super powerful stages:
- π Planning phase: Intelligently analyze your requirements and automatically break them down into clear steps to execute
- π Execution phase: Schedule a professional agent team to accurately execute each task
- β¨ Completion phase: intelligently integrate results and output high-quality answers
π€ There are more than 10 expert agents, each with their own duties:
- π Search Agent: Web information search expert
- π File Analyst
- π Wyse Browser: Expert in web interaction
- π» Coder Agent: Code execution expert
- π Summary Agent: Results summary expert
Wyse Mate Team uses a modular architecture to automatically access external resources (apis, documentation, multimedia, etc.) as if you had a team of professionals on call to help you with complex tasks around the clock!
Component

Task Example
